Nghiên cứu di truyền ngoại gen & tin sinh trong lĩnh vực y tế
Trong thời đại ngày nay việc nghiên cứu và ứng dụng tin sinh, đặc biệt là trí tuệ nhân tạo và học máy trong y sinh học ngày càng phát triển và mang lại những giá trị thực tiễn to lớn.
Mặc dù DNA methylation và di truyền ngoại gen là lĩnh vực nghiên cứu còn non trẻ nhưng các nhà khoa học và nhiều công trình công bố gần đây cho thấy đây là hướng nghiên cứu có giá trị cao không chỉ trong những nghiên cứu cơ bản, mà còn ứng dụng được trong các nghiên cứu phát triển thuốc hoặc phương pháp điều trị và chẩn đoán bệnh.
Theo các nhà khoa học về sinh học thì methyl hóa được coi là chìa khóa để kiểm soát biểu hiện của các gen. Đặc biệt mức độ bất thường methyl hóa ở các vị trí điều khiển gen, hay còn gọi là promoters đã được chứng minh và xác định liên quan đến nhiều bệnh tật của con người như ung thư, sự phát triển của phôi, thần kinh...v.v. Đây cũng là lý do nhiều nhóm nghiên cứu đã ấp ủ thực hiện các công trình nghiên cứu về đề tài này.
Trong công bố nghiên cứu “An extensive examination of discovering 5-Methylcytosine Sites in Genome-Wide DNA Promoters using machine learning based approaches (tạm dịch là: Ứng dụng học máy trong dự đoán và khám phá các vị trí methyl hóa ở promoters của bộ gen người)

Công trình này là một trong những nghiên cứu học thuật quốc tế kết hợp giữa các nhà Khoa học thuộc trường Đại Học Nguyên Trí - Đài Loan, Bộ phận An Ninh mạng Viettel - Việt Nam và Công ty cổ phần Dịch vụ Phân tích di truyền GENTIS.
Nghiên cứu nhằm dự đoán và khám phá các vị trí methyl hóa ở promoters của bộ gen người, mang lại lợi ích quan trọng cho các nghiên cứu chuyên sâu khác và hỗ trợ trong việc chẩn đoán, điều trị các bệnh như bệnh ung thư, sản khoa, hỗ trợ sinh sản…
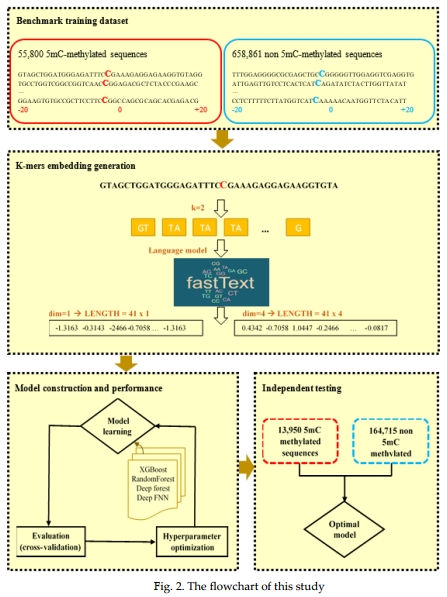
Nghiên cứu này của nhóm tác giả đã khảo sát rất nhiều công cụ tin sinh học có thể dự đoán và khám phá được những vị trí methyl ở promoters của gen. Nâng cao hơn, nhóm tác giả còn tìm ra hướng tiếp cận hiệu quả và mạnh mẽ hơn dựa trên phương pháp "k-mers embedding" được "học máy" từ một mô hình xử lý ngôn ngữ giúp tìm kiếm và xác định hiệu quả các vị trí 5mC của các protomers trên toàn bộ bộ gen người.

Đại diện nhóm nghiên cứu, ông Phạm Đình Minh - Giám đốc Nghiên cứu và Phát triển GENTIS cho biết, đây là nghiên cứu có ý nghĩa về hàn lâm và học thuật. Từ công trình nghiên cứu này, các nhà khoa học khác có thể sử dụng, phát triển trong các nghiên cứu của mình cũng như làm tiền để cho các hướng ứng dụng thực tiễn. Đối với các nhóm nghiên cứu trong lĩnh vực y sinh cũng có thể sử dụng phương pháp mới trong bài báo để phát triển các phương pháp chẩn đoán và khám phá mới trong lĩnh vực methylation và Genomics.

“Lĩnh vực nghiên cứu và ứng dụng tin sinh hiện nay vẫn còn mới nhưng đã được nhiều tổ chức lớn trên thế giới quan tâm và đầu tư thực hiện. Ví dụ năm 2020, công ty giải trình tự Gen thế hệ mới NGS của Mỹ (Illumina) đã bỏ ra 8 tỷ USD để mua công ty chuyên nghiên cứu và ứng dụng phân tích sự methyl hóa của gen để sàng lọc và chẩn đoán sớm ung thư. Điều này lý giải rằng những nghiên cứu về lĩnh vực này đang ngày càng được chú trọng và có tiềm năng ứng dụng to lớn ở một ngày không xa”, theo lời Tiến sĩ Minh chia sẻ.
Đề tài nghiên cứu của nhóm tác giả được đăng trên tạp chí chuyên ngành về Tin sinh và Sinh học tính toán uy tín "IEEE/ACM Transactions on Computational Biology and Bioinformatics". Đây là tạp chí quốc tế nằm trong danh mục SCI-E, với chỉ số ảnh hưởng 3.71. Tạp chí chuyên công bố các nghiên cứu khoa học về thuật toán, tính toán, thống kê, cơ sở dữ liệu...và ứng dụng của chúng trong lĩnh vực Sinh học tính toán và tin sinh học.
Toàn bộ nội dung của nghiên cứu được đăng tại: https://ieeexplore.ieee.org/document/9437984
Trung tâm Nghiên cứu và Phát triển GENTIS - Không ngừng cải tiến chất lượng dịch vụ
GENTIS tự hào là công ty tiên phong trong lĩnh vực xét nghiệm di truyền, lấy sự phát triển công nghệ là trọng tâm. Chính vì thế, GENTIS luôn có sự đầu tư lớn và liên tục cập nhật công nghệ mới của thế giới để thực hiện được những xét nghiệm có chất lượng quốc tế tốt nhất cho khách hàng.
Giám đốc Trung tâm Nghiên cứu và Phát triển GENTIS - Tiến sĩ Phạm Đình Minh - là một trong số các chuyên gia đầu ngành về công nghệ sinh học và sinh học phân tử, có kinh nghiệm nghiên cứu và cập nhật những phương pháp tiên tiến để phục vụ cho nền y học nước nhà. Đề tài này cũng được Tiến sĩ Minh góp phần lớn trong việc nghiên cứu và triển khai thực hiện.
TS Phạm Đình Minh và đội ngũ chuyên gia xét nghiệm đầu ngành sẽ cùng GENTIS phát triển rộng trong lĩnh vực di truyền, bước vào quá trình mới với nhiều xét nghiệm mang lại giá trị lớn cho người Việt.

Nghiên cứu di truyền ngoại gen & tin sinh trong lĩnh vực y tế